Processor Expert - ADC + ADC_LDD : possbile Bug with number of conversions

取消
显示结果 
显示  仅  | 搜索替代 
您的意思是: 
已解决

Processor Expert - ADC + ADC_LDD : possbile Bug with number of conversions

跳至解决方案
2,759 次查看
justanotheruser
Contributor I

Hello,

in the last days I've been trying to configure the ADC-Component of the processor expert to do an average over 32 samples.

When setting number of conversions to 1 everything works fin. But as soon as I set the number of conversions to another value the conversion routines calculate false values.

As far as i can tell there is a bug in the generated code (or in my configuration for Processor Expert):

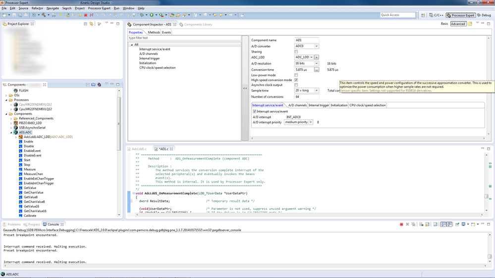
The OnMeasurementComplete-method of the ADC-LDD component uses a DWORD to save the result of the conversation:

dword ResultData;               /* Temporary result data */

ResultData is passed on as a pointer to the GetMeasuredValues-method.

the GetMeasuredValues converts this pointer to a pointer to AdcLdd1_TResultData (which is a typedefed as a uint16_t).

This causes the processor to write a u16-value into the dereferenced dword-variable, which wreaks havoc in the OnMeasurementComplete-method.

My opinion is that the variable ResultData should be of Type AdcLdd1_TResultData in order to work properly.

When I change the cody by hand everything works fine, but Processor Expert will overwrite my changes when I generate the code again, so that's not an option.

ProcessorExpert.pngOnMeasurementComplete.pngGetMeasuredValues.png

I am using the newest KDS IDE 2.0 release, but the error already existed in KDS IDE 1.0.1.

The Processor I am using is Kinetis MK22FN1M0VLQ12.

Is this a bug in Processor Experts generated code or am In configuring PE wrong?

best regards,

JustAnotherUser

标签 (1)
标记 (2)
0 项奖励
回复
1 解答
2,239 次查看
Alice_Yang
NXP TechSupport
NXP TechSupport

Hi  just,

Yes , you are right , and i have also said that "If use pBuffer ++  save the data of ADC result , there will be error ."

So , the best way is change ResultData to type AdcLdd_TResultData as you said .

Wish it helps you!
If you still have question, please contact me!

Best Regards,

Alice


在原帖中查看解决方案

0 项奖励
回复
6 回复数
2,239 次查看
Alice_Yang
NXP TechSupport
NXP TechSupport

Hello ,

After you change the code by hand ,you can prevent the Processor Expert change your code by " right on the ADC ->Code Generation ->Don't  Write Generated  Component Modules".

Thus when you click the generation code , the ADC code not change .

About your said situation , I will check as soon as possible .

Hope it helps

ALice

2,239 次查看
justanotheruser
Contributor I

Thank you Alice, preventing the Processor Expert from regenerating the ADC-Code will help me until the issue is resolved.

0 项奖励
回复
2,239 次查看
Alice_Yang
NXP TechSupport
NXP TechSupport

Hello Justan,

I have checked the code about you said. (I use  the latest vision KDS 2.0)

pastedImage_1.png

Yes ,the AD2_OutV is defined to "word", while in this function :

"LDD_TError AdcLdd1_GetMeasuredValues()"

the code "AdcLdd1_TResultData *pBuffer = (AdcLdd1_TResultData *)BufferPtr;"  it forced BufferPtr point to 16 bit space , so  there is no error .

If use pBuffer ++  save the data of ADC result , there will be error .

Best Regards

ALice

0 项奖励
回复
2,238 次查看
justanotheruser
Contributor I

Please find attached a demo project for the FRDM-K20D50M:

The code generation for the ADC is disabled in this demo project because I left a comment and a breakpoint in the ADC-Routines.

As soon as I set the number of conversions to a value other than 1 the temporary variable "dword ResultData;" is introduced to the AdcLdd1_OnMeasurementComplete()-function.

This variable is neither initialized to zero, nor completely overwritten in the getMeasuredValues-Function.

As far as I can see this causes wrong output values.

Since it depends on the initialization-value of ResultData (which depends on the current stack content) I couldn't reproduce the error I am seeing in my project, but if I

  • change ResultData to type AdcLdd_TResultData

or

  • initialize ResultData with zero

the wrong measurements will disappear immediately.

0 项奖励
回复
2,240 次查看
Alice_Yang
NXP TechSupport
NXP TechSupport

Hi  just,

Yes , you are right , and i have also said that "If use pBuffer ++  save the data of ADC result , there will be error ."

So , the best way is change ResultData to type AdcLdd_TResultData as you said .

Wish it helps you!
If you still have question, please contact me!

Best Regards,

Alice


0 项奖励
回复
2,238 次查看
justanotheruser
Contributor I

Thank you,

Everything works as expected now.

But I think this Bug in Processor Expert should be taken care of. It's a nasty kind of bug that'll work most of the time, but depending on the stack will ruin the whole application because of some misleading A/D-values.

0 项奖励
回复