Hi Mohammed Aboeinasr,
Thank you for your cooperation.
1. You can't use external 8Mhz to get 10Mhz bus clock.
8Mhz external crystal will get 32Mhz core clock, then 16 Mhz bus clock.
As you know, the FLL factor in KEAZN64 is fixed, it is 1024.


So, if you want to use the external crystal, you just can use 10Mhz, generate 20Mhz core, and 10Mhz bus clock.
2. Actually, you also can use the internal trimmed IRC to get the 10Mhz with your on board opensda debugger.
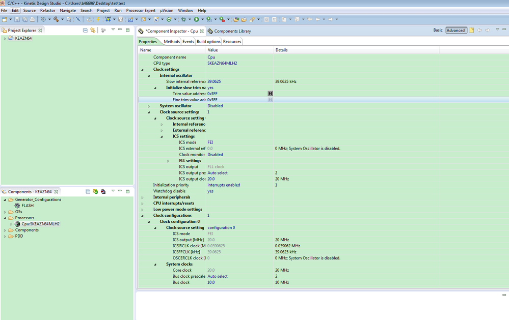
You just need to trim the internal clock to 39.0625khz.
Take KDS PE as an example:


I also attach my project for your reference.
Wish it helps you!
If you still have question about it, please let me know!
Have a great day,
Kerry
-----------------------------------------------------------------------------------------------------------------------
Note: If this post answers your question, please click the Correct Answer button. Thank you!
-----------------------------------------------------------------------------------------------------------------------