KEA128 CAN bitrate is not fix to 250kbps

キャンセル
次の結果を表示 
表示  限定  | 次の代わりに検索 
もしかして: 

KEA128 CAN bitrate is not fix to 250kbps

ソリューションへジャンプ
3,736件の閲覧回数
rohit_rawat
Contributor I

Dear Sir,

 

I am using kea128z using codewarrior Processor expert. When l configure the CAN bus bit rate to 250kbps, it automatically configured to 241.633kbps. But i want to run the CAN bus with 250kbps.

It might be happening due to Clock section, Please review the clock section also.

Please find the attachment of Processor expert generated code. This code is in running state with Tx_interrupt.

 

ラベル(1)
タグ(1)
0 件の賞賛
返信
1 解決策
3,697件の閲覧回数
Robin_Shen
NXP TechSupport
NXP TechSupport

Hi rohit_rawat,

Sorry for my last reply.
I forgot to configure 250 kbit/s with 8MHz crystal oscillator as an example.
You can use CAN timing calculator to achieve it.

CAN timing calculator.pngCAN timing calculator 250k.png

Best Regards,
Robin
-------------------------------------------------------------------------------
Note:
- If this post answers your question, please click the "Mark Correct" button. Thank you!

- We are following threads for 7 weeks after the last post, later replies are ignored
Please open a new thread and refer to the closed one, if you have a related question at a later point in time.
-------------------------------------------------------------------------------

元の投稿で解決策を見る

0 件の賞賛
返信
3 返答(返信)
3,731件の閲覧回数
Robin_Shen
NXP TechSupport
NXP TechSupport

Hi rohit_rawat,

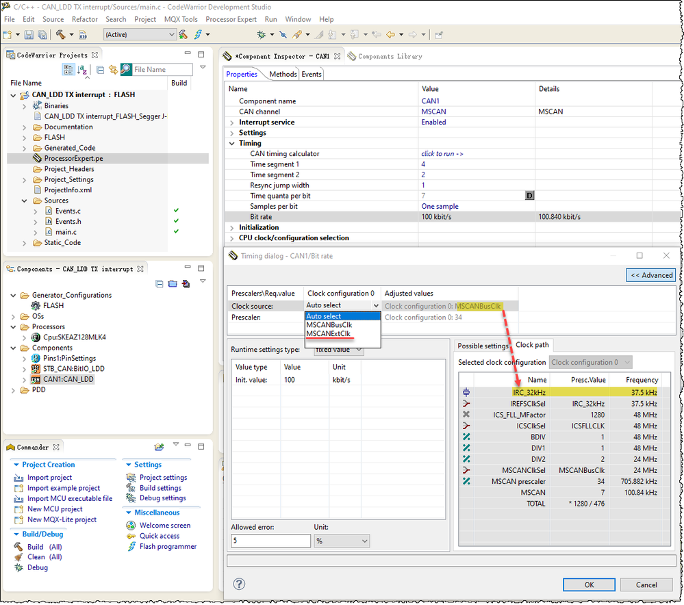
Please select MSCANExtCLK(8MHz crystal) as clock source of MSCAN instead of MSCANBusClk(37.5kHz IRC).

Clock Source selection.png

Best Regards,
Robin
-------------------------------------------------------------------------------
Note:
- If this post answers your question, please click the "Mark Correct" button. Thank you!

- We are following threads for 7 weeks after the last post, later replies are ignored
Please open a new thread and refer to the closed one, if you have a related question at a later point in time.
-------------------------------------------------------------------------------

0 件の賞賛
返信
3,725件の閲覧回数
rohit_rawat
Contributor I

Dear sir,

 

After selecting MSCANExtCLK(8MHz crystal) as clock source of MSCAN, i am not able to set 250kbps bitrate for CAN. It shows "Timing setting failed - it is impossible to set the following items: selected value" error. 

Please find the attachment.

 

 
 
 
 
 
 

 

 

 

0 件の賞賛
返信
3,698件の閲覧回数
Robin_Shen
NXP TechSupport
NXP TechSupport

Hi rohit_rawat,

Sorry for my last reply.
I forgot to configure 250 kbit/s with 8MHz crystal oscillator as an example.
You can use CAN timing calculator to achieve it.

CAN timing calculator.pngCAN timing calculator 250k.png

Best Regards,
Robin
-------------------------------------------------------------------------------
Note:
- If this post answers your question, please click the "Mark Correct" button. Thank you!

- We are following threads for 7 weeks after the last post, later replies are ignored
Please open a new thread and refer to the closed one, if you have a related question at a later point in time.
-------------------------------------------------------------------------------

0 件の賞賛
返信