Hey Robin,
Sorry for taking a few days to reply - I had a busy weekend and start to the new week (and I'm not even celebrating Thanksgiving).
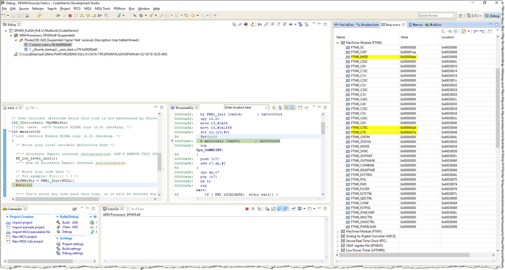
As requested, here are the register values, taken as screen shots from CW 11:
Let's start with FTM0_COMBINE (which includes DECAPEN# & COMBINE):

- DECAPEN# - All Bits Reset
- COMBINE# - All Bits Reset
Now, the documentation says that this is for "n = 6" - do I want for "n = 7" as I'm using FTM0_C7?
For FTMO_SC:

- Bit 5 CPWMS (Center-Aligned PWM Select) - Reset which is what we want
Next is FTMO_C7SC:

Using the datasheet:
Bit 5 - MSB (Channel Mode Select) - Set which is what we want
Bit 4 - MSA (Channel Mode Select) - Reset as it is a don't care for this application of the FTM
Bit 3 - ELSB (Edge or Level Select) - Set which is what we want
Bit 2 - ELSA (Edge or Level Select) - Reset which what we want for this application (ELSB:ELSA = 1:0 is "Clear Output on Match)
Any comments? Other than the DECAPEN/COMBINE confusion regarding using them for FTMO_C7, I think I'm good.
myke