Is the SPI program provided by the FRDM-K66's SDK supposed to work?

cancel
Showing results for 
Show  only  | Search instead for 
Did you mean: 

Is the SPI program provided by the FRDM-K66's SDK supposed to work?

2,988 Views
benjaminheder
Contributor III

Hello everyone,

I am working with MCUXpresso and I have an issue with the SPI program "dspi_interrupt_transfer" provided by the FRDM-K66's SDK.
Actually when I debug it and try to look inside the SPI0 and SPI1 registers these ones remain disabled in Memory -> Monitors Window.

Then I try with the SPI program "dspi_polling_transfer" and once again it doesn't work.

Is there a bug in DSPI SDK examples?

Do you have any solution for this problem because I run out of idea.

Best Regards

Ben

0 Kudos
Reply
7 Replies

2,755 Views
xiangjun_rong
NXP TechSupport
NXP TechSupport

Hi, Benjamin,

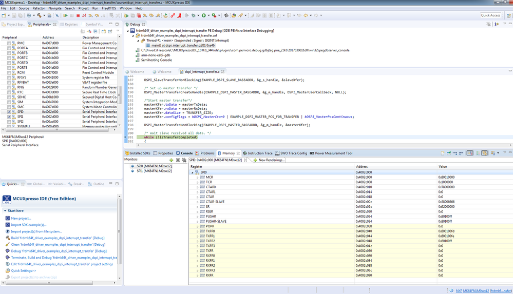
As I have not FRDM-K66 board, I use FRDM-K64F to have a test for the exmple dspi_interrupt_transfer with the MCUExpresso tools and SDK, the example use SPI0 as master spi, use spi1 slave spi.

I can see the spi register value as the following screenshot.

Hope it can help you

BR

Xiangjun Rong

pastedImage_1.png

0 Kudos
Reply

2,755 Views
benjaminheder
Contributor III

Hi Xiangjun,

Thanks for your help.

However it doesn't help me. It seems to be an IDE issue.

A new release of MCUXpresso has been brought and now allows to monitor only SPI0 (master).
But I still can't monitor SPI1 (slave) with my own program and the SDK example.

Is this issue coming from the founder?

Do I have to connect SCK, CS, MISO, MOSI between both channels or it is not important?

Best regards,

Ben

0 Kudos
Reply

2,755 Views
xiangjun_rong
NXP TechSupport
NXP TechSupport

Hi, Benjamin,

If you can watch the SPI0 register, can not watch the SPI1 register, i think it is debugger issue of the MCUExpresso, it is not related whether you connect the SPI signals between SPI0 and SPI1.

BR

Xiangjun Rong

0 Kudos
Reply

2,755 Views
benjaminheder
Contributor III

Hi Xiangjun,

Thank you for these informations.

Do you know when this problem will be resolved on MCUXpresso?

Best regards,

Ben

0 Kudos
Reply

2,755 Views
benjaminheder
Contributor III

Besides, I am wondering if the issue would not come from the GPIO configuration in BOARD_InitBootPins() function.

Because both channel are using PCS0 as chip select.

0 Kudos
Reply

2,755 Views
xiangjun_rong
NXP TechSupport
NXP TechSupport

Hi, Benjamin,

I do not think the issue comes from BOARD_InitBootPins() function, it is the debugger issue of MCUExpresso tools, because the MCUExpresso tools supports Kinetis just now.

BR

Xiangjun Rong

2,755 Views
benjaminheder
Contributor III

Thanks a lot for the answer.
Maybe you should be able to answer to this question too?

https://community.nxp.com/thread/457193 

BR,

Benjamin Heder

0 Kudos
Reply