Hi Sudeep,
Thank you for your interest in NXP kinetis product, I would like to provide service for you.
Next time, please let us know the kinetis chip part number, as you know, K20 have a lot of series, 50Mhz, 72Mhz, 100Mhz etc.
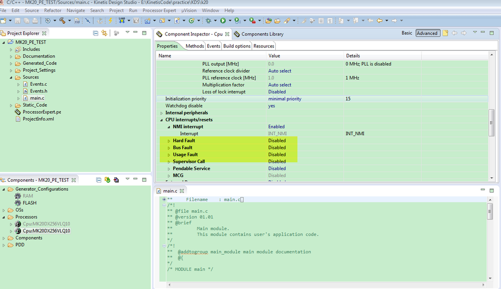
In your PE configuration, don't just enable the hardfault, you can enable all the fault interrupt:

I think you especially need to enable the usage fault.
From the ARM cortex-M4 device generic user guide, we can know these exception types:


So, enable all the fault interrupt, then try it again.
If you still have problems, you can send me your test project, I will help you to check it.
You also can stop the running during debugging after you run the exceptions, just to check where the code is stopping.
Any updated information, just let me know.
Have a great day,
Kerry
-----------------------------------------------------------------------------------------------------------------------
Note: If this post answers your question, please click the Correct Answer button. Thank you!
-----------------------------------------------------------------------------------------------------------------------