Hi Dave Telling,
Your configuration is wrong, you can't set CNTIN to 20, when your FTM2 work in input capture mode, please take care the note in page 401 from MKE02Z64M20SF0RM:
The Input Capture mode must be used only with CNTIN = 0x0000.
Then, when you :Writing any value to COUNT updates the counter with its initial value, CNTIN. This function works ok on my side.
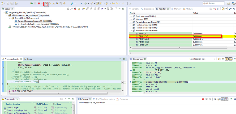
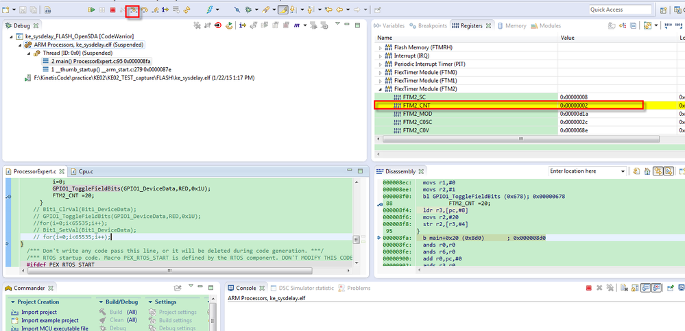
My test result is like following:
1: Before write any value to FTM2_CNT,the CNT is 0x3a.

2: After work one step through: FTM2_CNT =20; the CNT value is 2, it is very near to 0, this means your CNT is updates to the initial value , 2 is just when your reading, the CNT cout to 2 from 0 again.

Wish it helps you!
If you still have question, please contact me!
Have a great day,
Jingjing
-----------------------------------------------------------------------------------------------------------------------
Note: If this post answers your question, please click the Correct Answer button. Thank you!
-----------------------------------------------------------------------------------------------------------------------