CW10.6 MQX4.2 mingw32-make: *** No rule to make target 'C:/Free...

キャンセル
次の結果を表示 
表示  限定  | 次の代わりに検索 
もしかして: 

CW10.6 MQX4.2 mingw32-make: *** No rule to make target 'C:/Free...

1,672件の閲覧回数
niklasroth
Contributor III

Hi there,

Just wanted to get running an MQX example running on my new FRDM-K64F. But it doesn't matter which example project I try to get running, after drag and droping the .wsd file into the project window and compiling the project, many errors occur. Consecuently I cleaned all and the following error remained:

"mingw32-make: *** No rule to make target `C:/Freescale/Freescale_MQX_4_2/lib/frdmk64f.cw10gcc/debug/psp/psp.a', needed by `gpio_frdmk64f.elf'. Stop."

I'm using

- Windows 7

- CodeWarrior 10.6

- MQX 4.2

- example: hello_frdmk64f

Anyone who could tell me what I'm doing wrong? This problem didn't occur on the project twrk60d100m!

Best regards, Nik

0 件の賞賛
返信
5 返答(返信)

1,400件の閲覧回数
danielchen
NXP TechSupport
NXP TechSupport

Please refer to the document C:\Freescale\Freescale_MQX_4_2\doc\MQX_Getting_Started.pdf

Section 2  Building the MQX RTOS libraries.

0 件の賞賛
返信

1,400件の閲覧回数
niklasroth
Contributor III

Do you mean compiling bsp and psp? Well according to the MQX_Gettng_Started.pdf Section 2.1 NOTE:

   "...Prior to MQX RTOS 4.0, the PSP and BSP libraries had to be built before the other libraries. This is no longer required..."

it's no longer necessary to build the libraries first!?

I also tried to delet the complete folder "frdmk64f.cw10gcc" in C:\Freescale\Freescale_MQX_4_2\lib\... and recompiled it. After compiling the first time I get this

MQX_Problem_1.png

and after I compile a second time i get this

MQX_Problem_2.png

So I still don't know how to get rid of that problem!? :-(

0 件の賞賛
返信

1,400件の閲覧回数
danielchen
NXP TechSupport
NXP TechSupport

Hi

The document said,  "...Prior to MQX RTOS 4.0, the PSP and BSP libraries had to be built before the other libraries. This is no longer required..."

My understanding is:  In old version, for example MQX 3.8,  we have to build PSP and BSP first, then build other libraries (RTCS, mfs....).

In MQX 4.2, you do not need to build psp and bsp first, you can build RTCS, mfs first. But BSP and PSP is a must.  you need to build them before you build your application.

Regards

Daniel

0 件の賞賛
返信

1,400件の閲覧回数
niklasroth
Contributor III

Hi Daniel,

Btw, thank you for your responses.

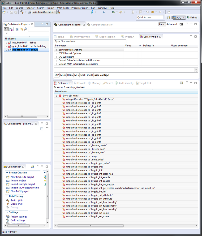
Unfortunately it doesn't matter which I compile first, it always ends up in the same errors. Trying the same with the TWR-K60D100M works properly (well more or less: I had to change in the "Debug Configurations - Debugger - OS Awareness - Target OS:"-Settings from "None" (default) to MQX OS for Cortex).

Below there you can see the console output:

MQX_Problem_4.png

0 件の賞賛
返信

1,400件の閲覧回数
danielchen
NXP TechSupport
NXP TechSupport

Hi

You need to compile libraries first

Regards

Daniel

0 件の賞賛
返信