Hi,
I made a new project from scratch with KDS3, KSDK12, stand alone, processor Expert, with a K64F (frdm). I add MQX full with the new default task main_task that should blink a led.
There is some IRQ on 3 gpio not used.
Clock came from external osc PTA18
All compile good.
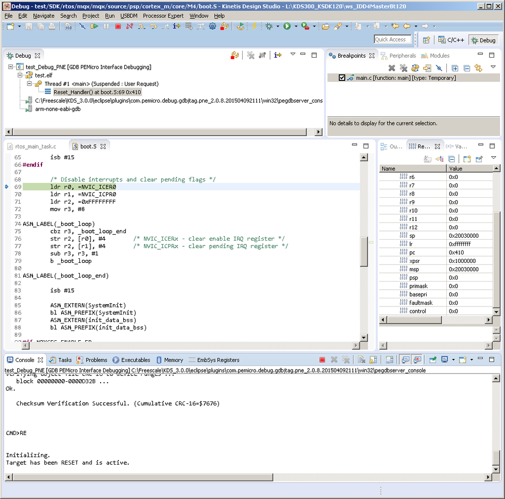
When I run debuger, the project didn't start and stay at boot.s 0x410. see below screenshoot:
I have a bigger project with the same problem.
Maybe some one can give me a soultion?
Bernard

