Hi Jim,

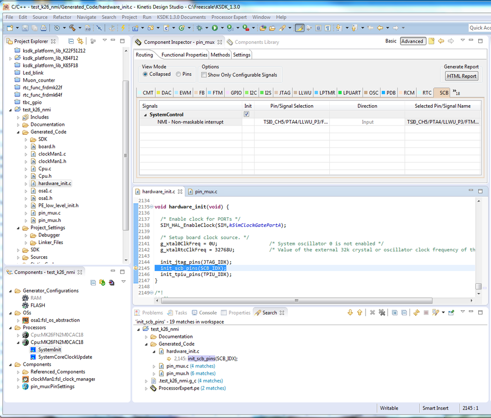
I found that if you leave the default pin_mux Component has the NMI enabled with a function call from hardware_init() as shown above.
If you "un-check" the "Init" on the SCB tab of the pin_mux Component then the NMI is left to default state.
I didn't see option for disabling NMI specifically but in the pin_mux.c there is the following function you can call to disable NMI:
void deinit_scb_pins(uint32_t instance)
{
PORT_HAL_SetMuxMode(PORTA,4UL,kPortPinDisabled);
}
Someone else might have another (better) answer.
Regards,
David