Hello Vignesh
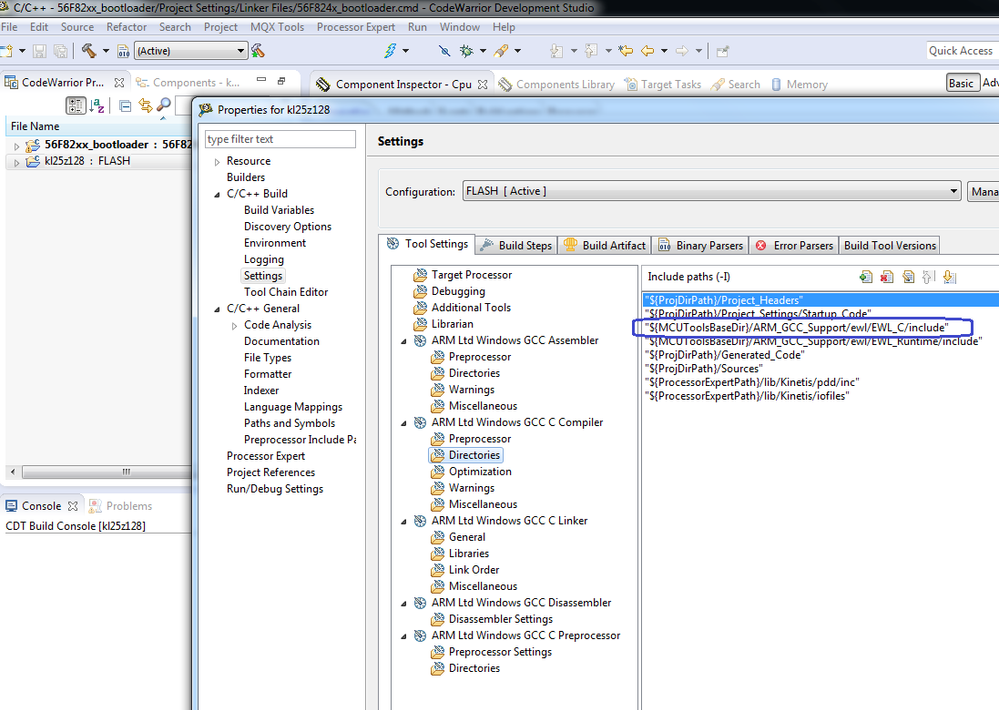
By default, the head file " ansi_parms.h" locates under:
C:\Freescale\CW MCU v10.6.4\MCU\ARM_GCC_Support\ewl\EWL_C\include
Could you please check whether this path is included in Project Properties? You can do it from <Project> Menu->Properties, then go to "C/C++ Build-> Settings" panel, then choose "ARM Ltd Windwos GCC C Compiler-> Directories", please check whether the above path is correct. Please see the attached screenshot.

Hope this helps!
Best Regards
Fiona Kuang
Technical Information & Commercial Support
-----------------------------------------------------------------------------------------------------------------------
Note: If this post answers your question, please click the Correct Answer button. Thank you!
-----------------------------------------------------------------------------------------------------------------------