Hi, i'm working with CW and i dont find the package for a kinetis MK24FN1M0VLL12 using Processor Expert. What i can do?

cancel
Showing results for 
Show  only  | Search instead for 
Did you mean: 

Hi, i'm working with CW and i dont find the package for a kinetis MK24FN1M0VLL12 using Processor Expert. What i can do?

Jump to solution
1,835 Views
andréluis
Contributor II

Hi, i'm working with CW and i dont find the package for a kinetis MK24FN1M0VLL12 using Processor Expert. What i can do?

Labels (1)
0 Kudos
Reply
1 Solution
1,469 Views
trytohelp
NXP Employee
NXP Employee

Hi André,

I'm using CW for MCU V10.6.4 + V10.6.5 patch.

Under this version I can create a project based on MK24FN1M0V.

By default PEx creates the project for LQ12.

A second option is DC12.

The LL12 device is not listed/available.

What's about KDS ?

KDS is free of charge and dedicated to Kinetis device.

As MCU V10.6, KDS 3.0 is based on Eclipse.

KDS + KSDK is supporting Processor Expert too.

Under KDS, the LL12 device is supported.

For Kinetis we recommend to use KDS.

Now I will contact the product manager to know if the LL12 will be supported by MCU v10.x.

Keep you informed.


Have a great day,
Pascal
Freescale Technical Support
-----------------------------------------------------------------------------------------------------------------------
Note: If this post answers your question, please click the Correct Answer button. Thank you!
-----------------------------------------------------------------------------------------------------------------------

View solution in original post

0 Kudos
Reply
6 Replies
1,469 Views
Lukas_Heczko
NXP Employee
NXP Employee

Hi Andre,

generally, there are no plans to support new Kinetis packages in CodeWarrior for MCUs and as Pascal mentioned, we recommend users to use Kinetis Design Studio instead. As for MK24FN1M0VLL12 particularly, this part is supported only with Kinetis SDK and optionally Processor Expert (i.e. no Logical Device Drivers components are supported).

Regards,

Lukas

0 Kudos
Reply
1,469 Views
trytohelp
NXP Employee
NXP Employee

André,

I've contacted Processor Expert team regarding LL12 device.

It should be added in the next version including Processor Expert update.

At this time we can not give you any date.

By default 3 or 4 patches are released yearly so a new patch should be released for the end for the year.

The information provided above were wrong.

At this time there is no plan to update PEx under MCU V10.6.

To support new derivatives you must use KDS which is supporting this device.

The second solution is to move to KDS which is already supporting this device.

We've some docs explaining how to move a project from  MCU to KDS.

For instance:

    Importing MCU V10.6 projects (sample, using PE and MQX) under KDS


Have a great day,
Pascal
Freescale Technical Support
-----------------------------------------------------------------------------------------------------------------------
Note: If this post answers your question, please click the Correct Answer button. Thank you!
-----------------------------------------------------------------------------------------------------------------------

0 Kudos
Reply
1,469 Views
andréluis
Contributor II

HI Pascall,

I change to KDS and i downloaded the KSDK 1.0.3. I got other problem. When i created a project with the mk24f1m0vll12, the package don't exist. He only apear in the component library, but don't apear in the component inspector.

Thanks for the help.

André

0 Kudos
Reply
1,469 Views
trytohelp
NXP Employee
NXP Employee

Hi André,

Sorry but I've provided you wrong information regarding the MCU V10.6.

At this time there is no plan to include a new version of PEx in this version.

It should not be updated.

For Kinetis KDS is the right version to use.

Regarding the problem.

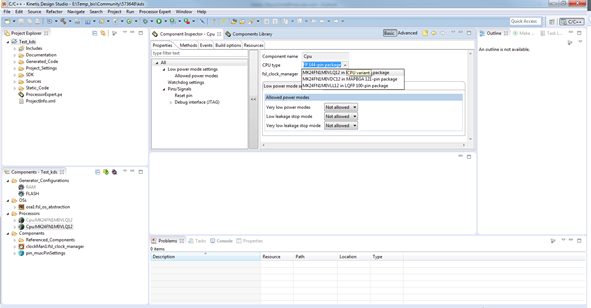
On my side I can select the LL12 in the CPU Type:

pastedImage_0.png

I'm using KSDK v1.2.0.

A new version KSDK V1.3.0 has been released too.

Have a great day,
Pascal
Freescale Technical Support
-----------------------------------------------------------------------------------------------------------------------
Note: If this post answers your question, please click the Correct Answer button. Thank you!
-----------------------------------------------------------------------------------------------------------------------

0 Kudos
Reply
1,469 Views
andréluis
Contributor II

Hi Pascal,

Thanks for the help. I will try to download the KDS again. And make the updates.

Thanks.

André

0 Kudos
Reply
1,470 Views
trytohelp
NXP Employee
NXP Employee

Hi André,

I'm using CW for MCU V10.6.4 + V10.6.5 patch.

Under this version I can create a project based on MK24FN1M0V.

By default PEx creates the project for LQ12.

A second option is DC12.

The LL12 device is not listed/available.

What's about KDS ?

KDS is free of charge and dedicated to Kinetis device.

As MCU V10.6, KDS 3.0 is based on Eclipse.

KDS + KSDK is supporting Processor Expert too.

Under KDS, the LL12 device is supported.

For Kinetis we recommend to use KDS.

Now I will contact the product manager to know if the LL12 will be supported by MCU v10.x.

Keep you informed.


Have a great day,
Pascal
Freescale Technical Support
-----------------------------------------------------------------------------------------------------------------------
Note: If this post answers your question, please click the Correct Answer button. Thank you!
-----------------------------------------------------------------------------------------------------------------------

0 Kudos
Reply