DSC56f803X Interrupts

取消
显示结果 
显示  仅  | 搜索替代 
您的意思是: 

DSC56f803X Interrupts

1,532 次查看
guenerylaurent
Contributor I

Hello

I don't find the documentation about the interrupt using for Codewarrior Eclipse version 11.0 with MC56f8037 (without processor expert).

I use the #pragma directive for the C code interrupt function, but I don't find how to setup the interrupts vectors table.

Tank you

Laurent

标记 (1)
0 项奖励
回复
3 回复数

1,441 次查看
xiangjun_rong
NXP TechSupport
NXP TechSupport

Hi, Laurent,

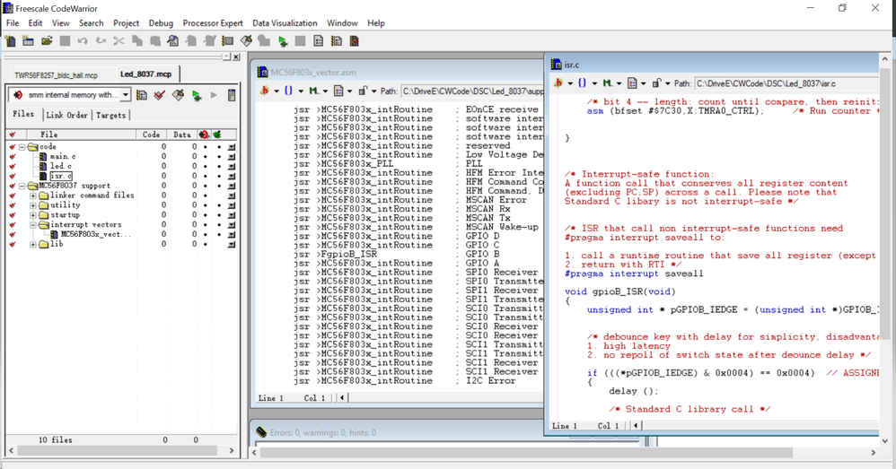
Pls refer to the screenshot, The MC56F803x_vector.asm is the vector table. The tools is CodeWarrior for DSP56800E ver8.3.

Hope it can help you

BR

Xiangjun Rong

pastedImage_1.png

0 项奖励
回复

1,441 次查看
guenerylaurent
Contributor I

Hello

Tank you for your help!

My problem was the "F" in front of my function name in my MC56F803x_vector.asm.

Regards

Laurent

0 项奖励
回复

1,441 次查看
xiangjun_rong
NXP TechSupport
NXP TechSupport

Hi, Guenery,

If you define the api function in C code, you want to call it in the *.asm, you have add the prefix "F" at the function name. BTW, maybe you have to add the line XREF Fxxx so that the compiler knows the function is defined outside of the *.asm file.

Hope it can help you

BR

Xiangjun Rong

0 项奖励
回复