Hello:
As far as I know there are no wifi libraries (or you mean the atheros source/header files?). The code for the TWR-WIFI is merged with the default MQX libraries.
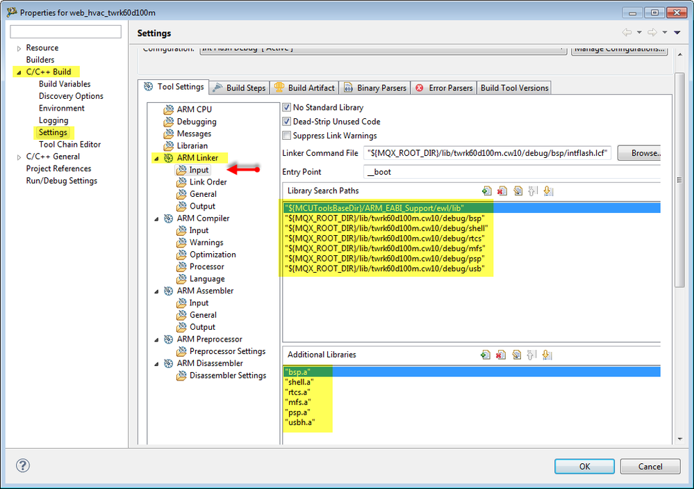
So, to use that code you just need to include the required libraries for your new project. If you open the web_hvac demo from the atheros_wifi folder, you can see the linked libraries by going to Project -> Properties -> C/C++ Build -> Settings. In the next 2 example pictures you can see the settings for the TWR-K60D100 project:
1- If using Freescale build tools you would see this:

2- If using GCC build tools:

Hope this is useful!
Regards!
Jorge Gonzalez