I need to be able to have _DEBUG defined in my Debug target but not my Release target. This seems to be already set up in CW, but the makefiles seem to be ignoring it.
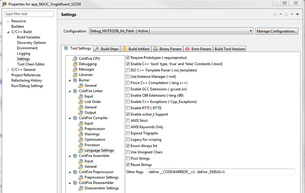
In Project->Properties->C/C++ Build->Settings, in the Target Settings tab, in Coldfire Compiler->Language Settings, in Other flags,
I have -define _DEBUG=1.


However, when I compile the "Other flags" are ignored.
You can see this in the output below in the line starting with "C:/Freescale/CW MCU v10.6/MCU/ColdFire_Tools/Command_Line_Tools/mwccmcf".
**** Build of configuration Debug_MCF52258_Int_Flash for project app_NGUC_SingleBoard_52258 ****
"C:\\Freescale\\CW MCU v10.6\\gnu\\bin\\mingw32-make" all
'Building file: ../Sources/_Components/SystemInformation.cpp'
'Executing target #65 ../Sources/_Components/SystemInformation.cpp'
'Invoking: ColdFire Compiler'
"C:/Freescale/CW MCU v10.6/MCU/ColdFire_Tools/Command_Line_Tools/mwccmcf" @@"Sources/_Components/SystemInformation.args" -o "Sources/_Components/SystemInformation_cpp.obj" "../Sources/_Components/SystemInformation.cpp" -MD -gccdep
'Finished building: ../Sources/_Components/SystemInformation.cpp'
' '
'Building target: Singleboard_D_V3_.elf'
'Executing target #66 Singleboard_D_V3_.elf'
'Invoking: ColdFire Linker'
"C:/Freescale/CW MCU v10.6/MCU/ColdFire_Tools/Command_Line_Tools/mwldmcf" -o "Singleboard_D_V3_.elf" @@"Singleboard_D_V3_.args"
'Finished building target: Singleboard_D_V3_.elf'
' '
This project is for the MCF52258.
Please tell me how I can get the compiler to actually use the Other flags. Thank you.