Produce 100 ms timer interrupt

cancel
Showing results for 
Show  only  | Search instead for 
Did you mean: 

Produce 100 ms timer interrupt

Jump to solution
2,495 Views
李志權
Contributor II

I have a k60 development board, and now want to use the codewarrior implementation produces a 100 ms interrupt timer, how should I set?

Development board type:TWR-K60D100M

Labels (1)
0 Kudos
Reply
1 Solution
2,195 Views
Robin_Shen
NXP TechSupport
NXP TechSupport

You can refer it:

PIT 100ms PE.jpg

View solution in original post

0 Kudos
Reply
4 Replies
2,195 Views
Robin_Shen
NXP TechSupport
NXP TechSupport

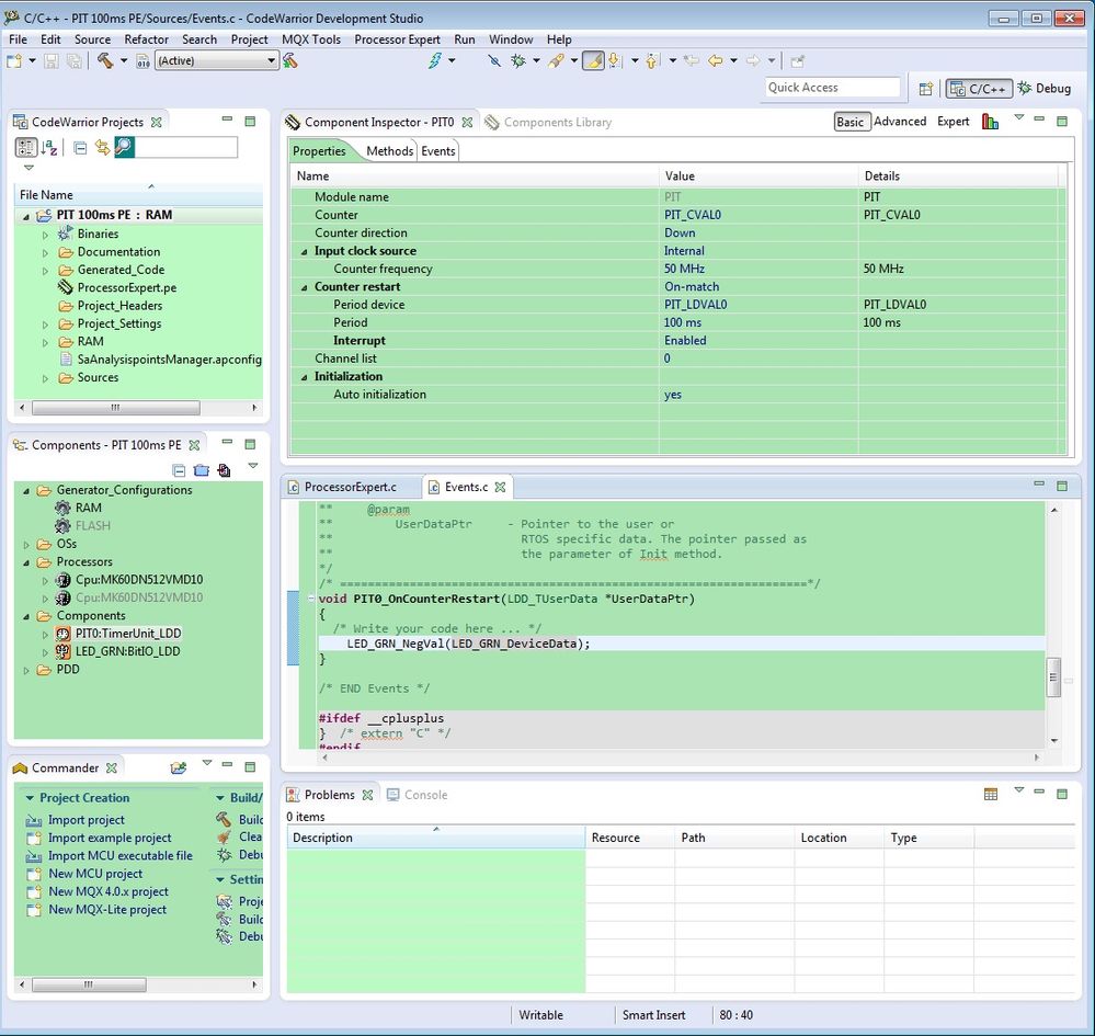
I generate a project using CodeWarrior10.5 with PE.

Use the TimerUnit_LDD as PIT , every 100ms it may run into PIT0_OnCounterRestart at Event.c.

Use the BitIO_LDD as LED_GRN , every time it run into PIT0_OnCounterRestart ,  the green led will change it's status.

0 Kudos
Reply
2,196 Views
Robin_Shen
NXP TechSupport
NXP TechSupport

You can refer it:

PIT 100ms PE.jpg

0 Kudos
Reply
2,195 Views
Robin_Shen
NXP TechSupport
NXP TechSupport

There are several module you can use to do that.

Maybe you can use PIT module.

0 Kudos
Reply
2,195 Views
BlackNight
NXP Employee
NXP Employee
0 Kudos
Reply